Yusuf Aytas

Yusuf Aytas

Writing on software, leadership, and life

homeaboutcontact

key-value-store-membership-sequence-1024x805.png

/images/2021/12/key-value-store-membership-sequence-1024x805.png · image/png · 114,749 bytes

key-value-store-membership-sequence-1024x805.png

Used In

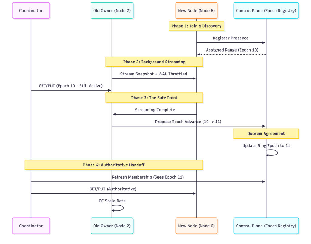
Designing A Key-Value Store
Yusuf Aytas

Writing on software, leadership, and life

Browse
pagesarchivescategoriestagsseriessearch
Links
CacceptedOkutaçOpsOrchBuy Me CoffeeMentorCruiseSoftware Engineering Handbook
Pages
privacy policygalleryfaqcontactabout
Copyright © 2026 Yusuf Aytas·All rights reserved